Abstract Factory Pattern
抽象工廠模式是一種創建型設計模式,提供一個介面來建立相關或相依的物件家族,而不需要指定具體類別
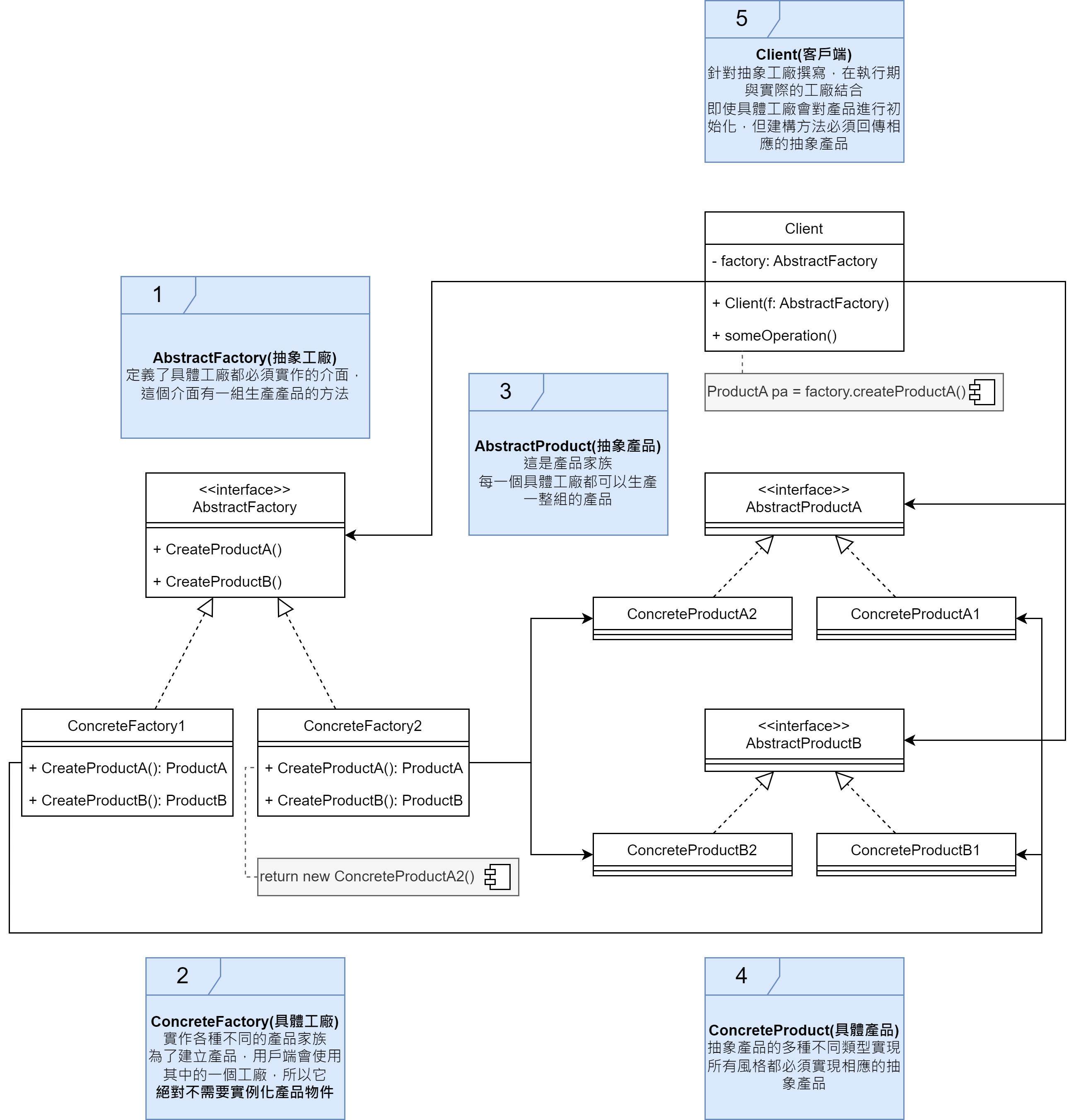
抽象工廠模式結構

抽象工廠模式的應用場景
- 如果程式碼需要與多個不同系列的相關產品溝通,但由於無法提前獲取相關訊息,或者出於對未來擴展性的考慮,你不希望程式碼基於產品的具體類進行建構
抽象工廠提供了一個介面,可以用於創建每個系列產品的對象。只需要程式碼通過介面創建對象,就不會生成與應用程式已生成的產品類型不一致的產品。
- 如果你有一個基於一組抽象方法的類,且其主要功能因此變得不明確,那麼在這種情況下可以考慮使用抽象工廠
在設計良好的程式碼中,每個類僅負責一件事。如果一個類與多種類型產品溝通,就可以考慮將工廠方法抽取到獨立的工廠類或具備完整功能的抽象工廠類中。
優缺點
⭕優點
- 可以確保同一工廠生產的產品相互匹配
- 可以避免客戶端與具體產品程式碼的耦合
- 單一職責原則。可以將產品生成程式碼抽取到同一個位置,使代碼易於維護
- 開放封閉原則。向應用程式中引入新產品時,無須修改客戶端程式碼
❌缺點
- 由於採用模式需要向應用中引入眾多介面和類,程式碼可能會比之前更加複雜
抽象工廠模式(Abstract Factory Pattern)
原始的模型架構
- 以下的情境是基於工廠模式而來工廠模式
遇到的需求與問題
- Pizza 店的製作流程被統一後,但 Pizza 產品內部的食材卻因地區不同,而且 NYStyleCheesePizza 與 ChicagoStyleCheesePizza 只差在地區性食材的地方,Pizza 的作法是相同的(餅皮+醬料+起司),都有相同的準備步驟,只是使用不同的食材。
public class NYStyleCheesePizza extends Pizza {
public NYStyleCheesePizza() {
name = "NY Style Sauce and Cheese Pizza";
dough = "Thin Crust Dough"; // 餅皮(只差在地區性食材不同)
sauce = "Marinara Sauce"; // 醬料(只差在地區性食材不同)
toppings.add("Grated Reggiano Cheese"); // 起司(只差在地區性食材不同)
}
}
// ----------------------------------------------------------------
public class ChicagoStyleCheesePizza extends Pizza {
public ChicagoStyleCheesePizza() {
name = "Chicago Style Deep Dish Cheese Pizza";
dough = "Extra Thick Crust Dough"; // 餅皮(只差在地區性食材不同)
sauce = "Plum Tomato Sauce"; // 醬料(只差在地區性食材不同)
toppings.add("Shredded Mozzarella Cheese"); // 起司(只差在地區性食材不同)
}
void cut() {
System.out.println("Cutting the pizza into square slices");
}
}
(抽象工廠)為食材製作工廠
提示
抽象工廠模式提供一個介面來建立相關或相依的物件家族,而不需要指定具體類別
- 首先定義介面的抽象工廠,實例不同地區的食材工廠來針對不同地區風味的食材做製造
public interface PizzaIngredientFactory {
// 介面裡面,我們為每一種食材定義一個create方法
// 每一種食材一個類別
public Dough createDough();
public Sauce createSauce();
public Cheese createCheese();
public Veggies[] createVeggies();
public Pepperoni createPepperoni();
public Clams createClam();
}
// ----------------------------------------------------------------
public class NYPizzaIngredientFactory implements PizzaIngredientFactory { // 紐約風味食材工廠實作所有食材工廠的介面
/* 為每一種食材家族裡的每一種食材建立紐約風味 */
public Dough createDough() {
return new ThinCrustDough();
}
public Sauce createSauce() {
return new MarinaraSauce();
}
public Cheese createCheese() {
return new ReggianoCheese();
}
// 這裡將蔬菜寫死,我們也可以採取更精巧的作法
public Veggies[] createVeggies() {
Veggies veggies[] = { new Garlic(), new Onion(), new Mushroom(), new RedPepper() };
return veggies;
}
// 紐約和芝加哥風味都使用相同的食材
public Pepperoni createPepperoni() {
return new SlicedPepperoni();
}
// 紐約靠海,所以他有新鮮的。
public Clams createClam() {
return new FreshClams();
}
}
- 修改 Pizza 類(抽象產品),讓食材工廠生產食材即可,並修改 CheesePizza(具體產品),讓要求食材由工廠製造
public abstract class Pizza {
String name;
/* 每一種Pizza都保存一組食材,在準備時使用 */
Dough dough;
Sauce sauce;
Veggies veggies[];
Cheese cheese;
Pepperoni pepperoni;
Clams clam;
// 把prepare宣告成抽象的。我們將在這裡收集Pizza
abstract void prepare();
void bake() {
System.out.println("Bake for 25 minutes at 350");
}
void cut() {
System.out.println("Cutting the pizza into diagonal slices");
}
void box() {
System.out.println("Place pizza in official PizzaStore box");
}
void setName(String name) {
this.name = name;
}
String getName() {
return name;
}
}
// ----------------------------------------------------------------
public class CheesePizza extends Pizza {
PizzaIngredientFactory ingredientFactory;
public CheesePizza(PizzaIngredientFactory ingredientFactory) { // 為了製作Pizza,我需要一個工廠來提供食材
this.ingredientFactory = ingredientFactory; // 會在建構式接收一個工廠,並將它存入一個實例變數
}
void prepare() {
System.out.println("Preparing " + name);
dough = ingredientFactory.createDough(); // 每次他需要一個食材時,就會要求工廠生產他
sauce = ingredientFactory.createSauce();
cheese = ingredientFactory.createCheese();
}
}
- 修改 PizzaStore(客戶端),我們要給他們一地區的食材工廠
public class NYPizzaStore extends PizzaStore {
protected Pizza createPizza(String item) {
Pizza pizza = null;
PizzaIngredientFactory ingredientFactory =
new NYPizzaIngredientFactory(); // 紐約店與紐約食材工廠搭配。他會使用生產所有紐約風味Pizza的食材
if (item.equals("cheese")) {
pizza = new CheesePizza(ingredientFactory); // 將食材工廠傳給各個Pizza
pizza.setName("New York Style Cheese Pizza");
} else if (item.equals("veggie")) {
pizza = new VeggiePizza(ingredientFactory);
pizza.setName("New York Style Veggie Pizza");
} else if (item.equals("clam")) {
pizza = new ClamPizza(ingredientFactory);
pizza.setName("New York Style Clam Pizza");
} else if (item.equals("pepperoni")) {
pizza = new PepperoniPizza(ingredientFactory);
pizza.setName("New York Style Pepperoni Pizza");
}
return pizza;
}
}

備註
抽象工廠提供一種介面來讓我們建立一個產品家族。使用這種介面可以 程式碼 與 建立產品的實際工廠 解偶。這可以讓我們製作各種工廠,為不同的背景(例如不同的地區、作業系統、外觀與感覺)生產不同的產品。
比較工廠方法和抽象工廠
抽象工廠裡的方法都被宣告成抽象的,讓子類別覆寫,來建立某個物件,他們是不是藏在抽象工廠裡的工廠方法?
- 抽象工廠的方法通常被做成工廠方法。抽象工廠的工作是定義一個介面,用他來建立一組產品。在那個介面裡面的每一個方法都負責建立一個具體產品,我們實作抽象工廠的子類別,來提供這些實作。所以若要在抽象工廠裡實作產品方法,使用工廠方法是很自然的作法。
// ----------------------------抽象工廠方法----------------------------
public interface PizzaIngredientFactory { // 宣告成介面,讓子類工廠實作
/* 產品不只一種,而是產品家族 */
public Dough createDough();
public Sauce createSauce();
public Cheese createCheese();
public Veggies[] createVeggies();
public Pepperoni createPepperoni();
public Clams createClam();
}
// -----------------------------------------------------------------
public class NYPizzaIngredientFactory implements PizzaIngredientFactory { // 實作工廠介面
/* 會有多個物件,每個物件都是一個分類的產品,透過他們組合再一起*/
public Dough createDough() {
return new ThinCrustDough(); // 提供實作實例
}
public Sauce createSauce() {
return new MarinaraSauce();
}
public Cheese createCheese() {
return new ReggianoCheese();
}
...
}
// ----------------------------工廠方法--------------------------------
public abstract class PizzaStore { // 宣告成抽象類別,讓子類實作工廠方法
public Pizza orderPizza(String type) {
...
}
/* 產品只有一個 */
protected abstract Pizza createPizza(String item); // 宣告成抽象,讓子類實作
}
// -----------------------------------------------------------------
public class NYPizzaStore extends PizzaStore {// 繼承工廠介面
/* 回傳一個分類的產品 */
Pizza createPizza(String item) { // 子類決定要實例化哪一個
if (item.equals("cheese")) {
return new NYStyleCheesePizza();
} else if (item.equals("veggie")) {
return new NYStyleVeggiePizza();
} else if (item.equals("clam")) {
return new NYStyleClamPizza();
} else if (item.equals("pepperoni")) {
return new NYStylePepperoniPizza();
} else return null;
}
}
差異
| 比較 | 工廠方法模式(Factory Method Pattern) | 抽象工廠模式(Abstract Factory Pattern) |
|---|---|---|
| 關注 | 單一產品的建立過程(new) | 產品族和產品之間的關係 |
| 目的 | 建立一系列的產品,且想要確保用戶端製作的產品屬於同一類 | 將用戶端程式碼與需要實例化的具體類別解偶,或是事先不知道需要使用的具體類別時 |
| 創建方法 | 用類別(繼承) | 用物件(組合) |
| 實現方法 | 建立物件。其實只讓你用子類別來為你做建立的動作 | 物件組合。提供一個用來建立一系列產品的抽象型態,讓子類別負責定義產品怎麼產生 |
| 用法 | 用戶端只需要知道所使用的抽象型態,具體型態交給子類別處理 | 要先實例化一個,在將他傳入針對抽象型態撰寫的程式碼 |
| 擴展 | 只需要繼承工廠方法,並實作即可 | 需要修改介面,必須修改每一個子類別的介面,是繁重的工作 |
| 物件特色 | 抽象工廠裡只有一個工廠方法,只創建一個分類的產品 | 抽象工廠裡定義很多工廠方法,每個工廠方法創建一個 |
退化例子
完整抽象工廠模式

如果抽象工廠裡定義的創建方法只有一個(只有一個分類的產品),抽象工廠退化成工廠方法
- 上圖的 Dough 改成 Pizza,就是工廠方法在說的東西

如果只有一個具體工廠,退化成簡單工廠模式
- 因為每個配料只有一個實作,所以沒有使用 interface 的必要,把上圖的各種配料改成各個 Pizza,就是簡單工廠模式

抽象工廠在 JDK 中的例子
TransformerFactory

- 抽象工廠:TransformerFactory,SAXTransformerFactory
- 工廠方法:newTransformer(), newTemplates()
- 具體工廠:SmartTransformerFactoryImpl, TransformerFactoryImpl
- 抽象產品:Transformer、Templates
- 具體產品:Transformer 實現類、Templates 實現類